Marketing Automation Ideas 101 for Education Technology Businesses
This blog series is a one-stop guide for Education Technology Companies to teach them about the importance of a B2C Marketing Cloud for customer acquisition, engagement, and retention. In this post, we’ll discuss how an edtech company can trace the loopholes in its Teacher’s life cycle, and use marketing cloud solution to fill the gaps.
From our previous post, you learned WHY education technology (a.k.a. EdTech) cannot and must not do without B2C Marketing Cloud.
Moreover, you also discovered that there are multiple entities involved in the EdTech community. And Teacher, Student and EdTech Manager (in short: Manager) are the key players of every educational technology business model.

In this post, we’ll focus on the Teacher lifecycle. We’ll further discuss how an EdTech Manager can send timely, personalized as well as relevant communication to Teachers through an all-inclusive marketing cloud.
Table Of Contents:
- STAGE 1: ACQUISITION
- STAGE 2: ENROLLMENT
- STAGE 3A: CAMPAIGN (ENGAGEMENT)
- STAGE 3B: ANALYTICS (ENGAGEMENT)
- STAGE 4: RETENTION
- How a marketing cloud platform like WebEngage can tackle teacher lifecycle challenges for EdTech companies
Understanding the teacher lifecycle
Since the lifecycle of a Teacher varies for every edtech business model, we’ll use the most familiar model in this post i.e. Massive Open Online Courses (MOOCs).
After going undercover and understanding how a MOOC platforms work for a Teacher, we’ve designed a Teacher Life Cycle for you (given below).

Now let’s decode this life cycle.
STAGE 1: ACQUISITION

A Teacher lands on the lead generation landing page through multiple acquisition sources like social media, cold email marketing, display ads, search engine, etc. If interested, he/she signs up by submitting a lead generation form (like the one given below). And this turns the Teacher into a lead (or contact).

Once the Teacher’s email ID and mobile number are verified, his/her Profile is created.
STAGE 2: ENROLLMENT

After the profile creation is initiated, the Teacher adds other information like personal details, work experience, educational qualifications, etc. Once he/she submits the complete profile, it is forwarded to the edtech Manager for review. On approval, the Teacher’s Profile is made live on the edtech platform.

STAGE 3A: CAMPAIGN (ENGAGEMENT)

Next step is to onboard the Teacher, and educate him/her about the edtech platform. This is done by providing regular training and how-to’s manuals. The Teacher is also assisted in uploading the course content. Once uploaded, the Edtech Manager reviews the course before making it live.

STAGE 3B: ANALYTICS (ENGAGEMENT)

Once the course is live on the edtech platform, a Course Performance Analytics Report is periodically generated. This report includes metrics like total enrollment, engagement rate, percentage of course abandonment, total course completion etc. This report is forwarded to both the Teacher and Edtech Manager for analysis.
STAGE 4: RETENTION

Based on Course Performance Analytics Report generated in the previous step, the Teacher makes necessary amendments to the course content. On the other hand, the Manager plans and implements a targeted retention strategy to keep the Teachers from getting churned. For instance: if the Teacher is performing well, he/she is rewarded with Premium Membership (upselling). But if the Teacher’s performance is below-average, then he/she is re-engaged via personal assistance and training program (cross-selling).
Looks quite rudimentary, right?
If only it was as basic as it looks.
As mentioned in the Part 1/3 of this blog series, every step poses its own set of challenges to an educational technology manager which are given below:

With the help of 3 use-cases, we’ll explain how an edtech business can use an all-inclusive marketing cloud solution like WebEngage to tackle almost anything with the help of a customer workflow.
Keep reading to know more.
ALSO READ: How Testbook used WebEngage’s Marketing Cloud to Reactivate 15% of Inactive Users
How a marketing cloud platform like WebEngage can tackle Teacher Lifecycle Challenges for EdTech Companies
USE-CASE 1
XYZ Edu wants to reduce the number of drop-offs after lead generation form submission by automating email id and mobile number verification.
SOLUTION
A customer journey workflow to automate email id and mobile number verification via hyper-personalized email and SMS.

Suppose Alex Cliff, a prospect teacher, fills up the lead generation form to sign up for XYZ Edu.

When Alex clicks on Submit, the event ‘Signup Form Submitted’ is triggered and Alex enters the journey. For the email verification of alexcliff@mail.com, a unique verification URL is fetched from the 3rd party tool via Call an API. And this link sent to Alex through email(s).
When Alex clicks on ‘VERIFY MY EMAIL’ and event ‘Email Verified’ occurs, she is pushed to the next step of mobile number verification i.e. (555) 555 111.

Like email verification, a one-time password (OTP) is fetched from the 3rd party tool via Call an API, and sent to Alex via SMS.
On verification, user attribute ‘Verified User’ will be updated as ‘True’ for Alex.
USE-CASE 2
XYZ Edu wants to increase the engagement rate of Teachers during the onboarding process.
SOLUTION
A customer journey workflow to automate as well as personalize a drip email campaign, which is triggered based on Teacher’s behaviour.

Suppose XYZ Edu considers every recent ‘Verified User’ as a new Teacher on the platform. Hence, a change in the user attribute ‘Verified User’ from false to true is the trigger for the journey. In simple words, any Teacher (in this case, Alex) who enters following segment will simultaneously enter the above-mentioned journey.

Once in the journey, Alex will receive a string of personalized emails as per her engagement with the collateral. For instance: if Alex views the Onboarding Video sent via the first email (event: Orientation Video viewed), only then the Onboarding Ebook will be sent to her. Otherwise, a reminder to view the onboarding video will be dispatched again. You can observe the similar pattern for an email sent for Platform Tutorial.
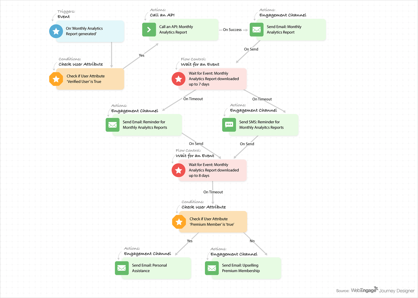
USE-CASE 3
XYZ Edu wants to nudge Teachers who have not downloaded the monthly analytics report via multiple channels.
SOLUTION
A customer journey workflow to automate periodic along with personalized alerts to Teachers who have not engaged with.

Suppose XYZ Edu uses a third party tool to generate Monthly Analytics Report. As soon as the report is generated for a particular Teacher (in this case: Alex), the event Monthly Analytics Report generated is fired. After confirming that the Teacher is a Verified User, Call an API is used to fetch the unique URL of the report which corresponds with that particular Teacher. This URL is added to the email, making it hyper-personalized.

In case Alex doesn’t download the report (event: Monthly Analytics Report downloaded) within 7 days of sending the first email, reminders via Email and SMS are sent to her.
If Alex still doesn’t download the report in the next 8 days, ‘Check User Attribute’ is used to check her premium membership status.
If Alex is a Premium Users, an email for scheduling a personal assistance call will be sent.

If Alex is not a Premium Users, an email for upselling premium membership will be sent.

Like the three use-cases explained in this blog post, we can create many such scenarios and have a solution for each one of them with a good marketing cloud in place.
Download Impact Story – Boost Your Student Engagement by 23%. See how Cuemath, India’s Largest Math Learning Platform, did it.

Manoj Chawda
Harshita Lal
Sharath Byloli
Vanhishikha Bhargava
